ads/auto.txt

Domain Driven Design Services

Strategic Domain Driven Design With Context Mapping Context Map Domain Driven Design Software Development

Strategic Domain Driven Design With Context Mapping Context Map Domain Driven Design Software Development

Building Blocks Of Ddd Domain Driven Design Design Software Design

Building Blocks Of Ddd Domain Driven Design Design Software Design

A Detailed Guide On Developing Android Apps Using The Clean Architecture Pattern Architecture Program Event Driven Architecture Domain Driven Design

A Detailed Guide On Developing Android Apps Using The Clean Architecture Pattern Architecture Program Event Driven Architecture Domain Driven Design

Services In Domain Driven Design Ddd Lev Gorodinski

Services In Domain Driven Design Ddd Lev Gorodinski

Designing A Ddd Oriented Microservice Microsoft Docs In 2020 Enterprise Application Entity Framework Domain Driven Design

Designing A Ddd Oriented Microservice Microsoft Docs In 2020 Enterprise Application Entity Framework Domain Driven Design

Domain Driven Design For Services Architecture Domain Driven Design Accounting Services Computer Science

Domain Driven Design For Services Architecture Domain Driven Design Accounting Services Computer Science

Domain Driven Design For Services Architecture Domain Driven Design Accounting Services Computer Science

There are books and online resources available.

Domain driven design services. Services are first class citizens of the domain model. This question is about domain driven design. The reason is that the most of business logic is included in aggregates entities and value objects.

Take note of a layer of services which is much thinner than his equivalent in an anemic model. Domain driven design ddd advocates modeling based on the reality of business as relevant to your use cases. Vaughn vernon provided some very valuable insight into the differences between application services and domain services as well as emphasizing the hexagonal architectural style.

In the first post i showed the pgs ddd domain and pgs ddd data assemblies which we. It describes independent problem areas as bounded contexts each bounded context correlates to a microservice and emphasizes a common language to talk about. As a result there is.

Rich model and thin services. It was a thursday. When concepts of the model would distort any entity or value object a service is appropriate.

The entity value object aggregate services factory and repository are the building blocks also known as the tactical approach to domain driven design toward its full realization. Domain driven design advocates modeling based on the reality of business as relevant to our use cases. Previously i introduced you to a set of libraries which can be used to create an application with domain driven design and cqrs event sourcing.

The term service is overloaded and its meaning takes on different shades depending on the context. Domain driven design part 2 application services and domain services. Common architecture with domain driven design model is presented on the right side of the picture.

Hands On Domain Driven Design By Example Domain Driven Design Domain Design

Hands On Domain Driven Design By Example Domain Driven Design Domain Design

Domain Driven Design Quickly Domain Driven Design Domain Knowledge Writing A Book

Domain Driven Design Quickly Domain Driven Design Domain Knowledge Writing A Book

Domain Driven Design Is About Creating Shared Understanding Of The Problem Space That Is Reinforced Ubiquitously Via Conversati

Domain Driven Design Is About Creating Shared Understanding Of The Problem Space That Is Reinforced Ubiquitously Via Conversati

Pin By John Lindo On Domain Driven Design Domain Driven Design Ddd Language

Pin By John Lindo On Domain Driven Design Domain Driven Design Ddd Language

Domain Driven Design For Services Architecture Domain Driven Design Service Design Architecture

Domain Driven Design For Services Architecture Domain Driven Design Service Design Architecture

Domain Driven Design For Services Architecture Domain Driven Design Architecture Design

Domain Driven Design For Services Architecture Domain Driven Design Architecture Design

Agile User Stories And Domain Driven Design Ddd Agile User Story Domain Driven Design Agile Project Management Templates

Agile User Stories And Domain Driven Design Ddd Agile User Story Domain Driven Design Agile Project Management Templates

Pin On Web Development Blog Khalilstemmler Com

Pin On Web Development Blog Khalilstemmler Com

Architectural And Organisational Model Domain Driven Design Berlin Design Goals

Architectural And Organisational Model Domain Driven Design Berlin Design Goals

Kgrzybek Sample Dotnet Core Cqrs Api Sample Net Core Rest Api Cqrs Implementation With Raw Sql And Ddd Using Clean A In 2020 Core Integration Testing Data Validation

Kgrzybek Sample Dotnet Core Cqrs Api Sample Net Core Rest Api Cqrs Implementation With Raw Sql And Ddd Using Clean A In 2020 Core Integration Testing Data Validation

Ead Performance In A Given Strea Software Architecture Design Domain Driven Design Event

Ead Performance In A Given Strea Software Architecture Design Domain Driven Design Event

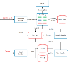
Building Microservices Through Event Driven Architecture Part 4 Repositories Dzone Micr Architecture Program Event Driven Architecture Domain Driven Design

Building Microservices Through Event Driven Architecture Part 4 Repositories Dzone Micr Architecture Program Event Driven Architecture Domain Driven Design

Domain Driven Design And Development In Practice Domain Driven Design Design Software Development

Domain Driven Design And Development In Practice Domain Driven Design Design Software Development

Pin On Mathematics

Pin On Mathematics

Source : pinterest.com